Chrome插件安装教程
本教程将指导您如何在Chrome浏览器中安装插件。
步骤一:下载插件文件
点击此处下载插件(插件为zip格式),并将其保存到您的计算机上。
步骤二:打开Chrome扩展程序页面
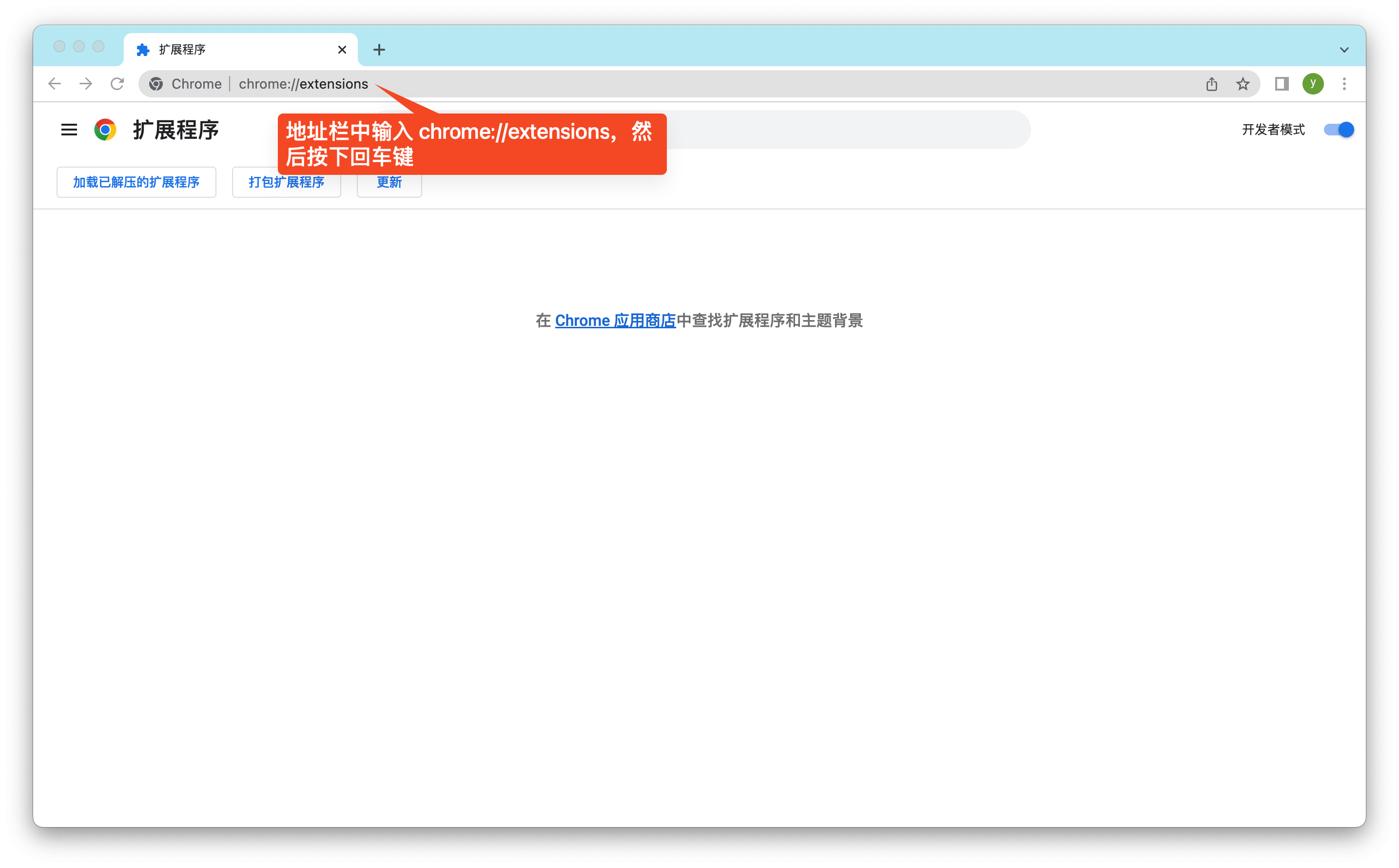
在Chrome浏览器的地址栏中输入 chrome://extensions 然后按下回车键。 
步骤三:启用开发者模式
在扩展程序页面的右上角,找到 "开发者模式" 开关,并将其打开。 
步骤四:安装插件
将下载的notion-chrome.zip文件拖入扩展程序页面,自动进行安装。 
步骤五:测试激活状态
打开https://notion.so官网地址,并登录自己账号,在笔记页面按空格键调用notion ai进行测试,若使用正常,则表示激活成功。
恭喜!您已经成功安装了插件。现在,您可以在Chrome浏览器中无限次使用Notion AI了。